CRM Çözümleri (Müşteri İlişkileri Yönetimi), saha satış operasyonlarını takip etmek, kampanyaları ve müşteri görüşmelerini planlayıp memnuniyet ölçümlerini yapmak, randevu, görüşme, teklif, satış ve buna bağlı satış sonrası diğer iş süreçlerini takip etmek isteyen küçük ve büyük tüm işletmelerin kullanabileceği programımızdır.
Kullanım Alanları
İçerdiği Modüller
Öne Çıkan Özellikler
- Müşteri listesi bazında toplu işlemler.
- Kampanya tanımları ile tutar bazlı görünürlük.
- Kampanya ilişikli, proje ve satış takip kayıtları.
- Caller ID desteği.
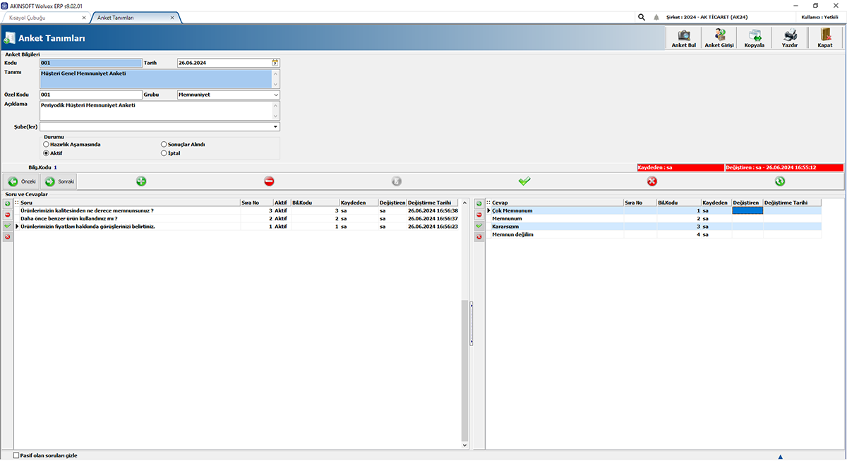
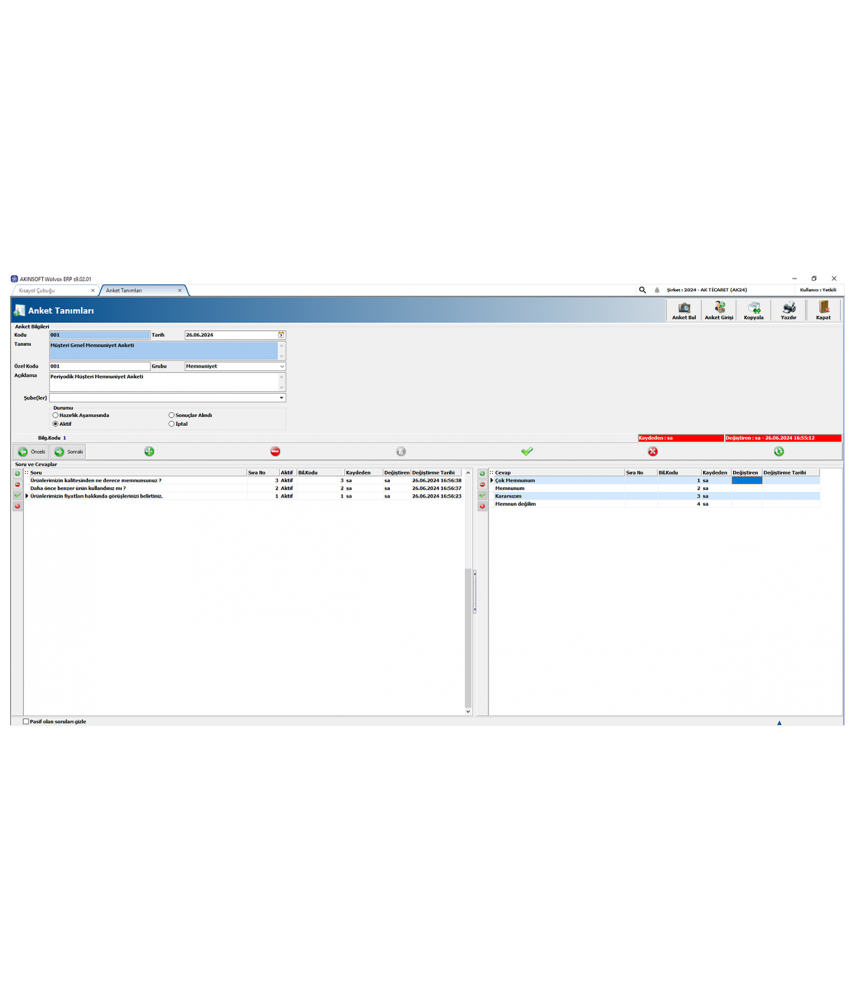
- Anket kayıtları.
- Aktivite tipi, destek tipi, bildirim şekli, destek durumu, öncelik ve sektör tanımları.
- Organizer özelliği.
- Ajanda görünümü.
- Gün ve saat bazında doluluk tek ekranda.
- Uyarı sistemi.
- Aktiviteler için sesli ve görsel hatırlatmalar.
- Teknik destek kayıtları ve arşivlemesi.


Bu ürün için henüz yorum yapılmamış.